Release Notes
Version 13.7.5
Veröffentlichung: KW12 2026
Mit dieser Roomix-Version wurden folgende Neuerungen ausgerollt:
Optimierter Synchronisieren Dialog
Die Elementsynchronisierung zwischen Revit und Roomix hat eine Überarbeitung erhalten. Der Dialog wurde an einigen Stellen gezielt vereinfacht und das generelle Handling verbessert.
Die Quellauswahl und Konfiguration bleibt beim Schliessen und erneuten Öffnen nun erhalten. 
Buttons für "Schliessen", "Zurück" und "Weiter" entfernt "Konfiguration speichern" verschoben. 
Elemente und Synchronisieren Tab zusammengeführt. 
Neuer Mapping Dialog. 
Diverse kleinere Anpassungen
- Korrektur Grundriss bei .xlsx Raumbuch Export.
- Korrektur bei Element-Generierung für detaillierte Heizlastberechnung.
- Parameter verwalten Dialog "Abbrechen" mit kürzeren Wartezeiten
- Korrektur bei "Aktuelle Ansicht als Standard"
- Korrekturen bei rx-Import Dialog.
Version 13.6.2
Veröffentlichung: KW05 2026
Mit dieser Roomix-Version wurden folgende Neuerungen ausgerollt:
- Zuweisungs-Parameter schneller identifizieren
- Shortcut Ansichtsschreibschutz
- Shortcut Parameter bearbeiten
- Erweiterung Formeleditor
Zuweisungs-Parameter schneller identifizieren
Damit logische Verknüpfungen, sprich Zuweisungen in Roomix besser identifiziert werden können, wurde im Spaltenkopf ein Symbol bei den betroffenen Spalten ergänzt. So kann direkt erkannt werden, ob es sich um eine Zuweisung oder um eine reguläre Zelle handelt.

Shortcut Ansichtsschreibschutz
In den Roomix Engineering Vorlagen kommt es immer wieder vor, dass Parameter in einer Ansicht bearbeitbar sind und in einer anderen Ansicht sind die gleichen Parameter auch angezeigt aber der Ansichts-Schreibschutz ist aktiv. Das hat seine Berechtigung, da gewisse Änderungen auch nur in bestimmten Ansichten durchgeführt werden sollen, damit diese im korrekten Kontext geändert werden.
Für Fälle in denen einen Änderung in der Schreibgeschützten Ansicht dennoch nötig ist, wurde nun ein Shortcut ergänzt.

WARNING
Vergewissere dich vor der Nutzung dieses Shortcuts, dass die Änderung auch im aktuellen Kontext sinnvoll ist! Die Ansichten und deren Grundeinstellungen dienen immer einem bestimmten Zweck und sollten nicht unüberlegt geändert werden.
Shortcut Parameter bearbeiten
Selbe Voraussetzung gilt auch für den neuen Shortcut zur Parameterverwaltung. Sollte eine Anpassung eines Parameters notwendig sein, kann dieser Shortcut genutzt werden, um direkt zum gewünschten Parameter in der Parameterverwaltung zu gelangen.

WARNING
Anpassungen bei Parametereinstellungen sollten wohl überlegt sein, genau wie das Erstellen von neuen oder Löschen von bestehenden Parametern. Die Parametereinstellungen und vor Allem die Formeleinstellungen eines Parameters sollten nie ohne die nötigen Kenntnisse angepasst werden.
Erweiterung Formeleditor
- Möglichkeit Variablen mit dem Kürzel var zu nutzen.
- Dies soll langsame Formelberechnungen mit vielen Referenzabfragen optimieren.
- Neue Methoden für Textextraktionen ergänzt Left(), Right(), Mid()
- Mit diesen Formeln können Textteile aus einem Text entnommen werden.
Version 13.5.4
Veröffentlichung: KW05 2026
Mit dieser Roomix-Version wurden folgende Neuerungen ausgerollt:
- Anpassung Darstellung Zellwerte
- Spaltentotal Zusammenfassungs-Art anzeigen
- Kleinere Verbesserungen und Korrekturen
Anpassung Darstellung Zellwerte
Die Zellinhalte können verschiedenste Eingenschaften aufweisen und bisher konnten diese nur bedingt in der Liste in Roomix dargestellt werden. Einige farbliche Kombinationen waren sogar schwer auseinander zu halten.
Daher wurde nun die Darstellung übersichtlicher und verständlicher gestaltet. Die unterschiedlichen Graustufen bei Zellhintergründen wurden auf eine Graustufe reduziert. Über eine Formel berechnete Zelle ist nun immer erkennbar, dank kursiver Schrift, das gilt auch bei aktivem Schreibschutz. Der Schreibschutz wird ausserdem neu mit grauer Schrift dargestellt, damit dieser mit den anderen Eingenschaften kombiniert dargestellt werden kann.

Spaltentotal Zusammenfassungs-Art anzeigen
Für alle Spalten in der Roomix Liste können Zusammenfassungen pro Spalte definiert werden, die alle Zellwerte in der gewählten Spalten zusammenfassen. Bisher konnte man auf den ersten Blick nicht erkennen, welche Art der Zusammenfassung für die Spalte gewählt ist (Summe, Anzahl, Min, Max, ...). Diese Information wird nun ebenfalls in der Spalte angezeigt, damit die Daten auf Anhieb korrekt interpretiert werden können.
Folgende Zeichen werden dabei genutzt:
- Summe -> Σ
- Durchschnitt -> ⌀
- Anzahl -> #
- Anzahl eindeutig -> #!
- Minimal -> min.
- Maximal -> max.
- Median -> med.
Kleinere Verbesserungen und Korrekturen
- Meldung zur Archivierung Modellstand nun im Vordergrund bei Aktualisierung aus Revit.
- Probleme bei der Aktualisierung von Anzeigenamen bei Zuweisungen behoben.
- Verhalten bei Geometriebearbeitung / -erfassung korrigiert.
- Versehentlich erstellte Elemente verhindern.
- Darstellung bei überlappenden Geometrien und Bauteilen korrigiert.
- Farbschema bei "Aktuelle Ansicht als Standard" auch speichern.
- Bei Parameterauswahl immer die Einheit mitanzeigen.
- Mit dem Pluszeichen eingeblendete Parameter werden schreibgeschützt in der Ansicht angezeigt.
Version 13.5.2
Veröffentlichung: KW04 2026

Mit dieser Roomix-Version wurden Verbesserungen der Pfadfindung ausgerollt:
- Einfachere Eingabe
- Ursprungstyp mit Schwerpunkt verwenden
- Zieltyp erst im Dialog erfassen
- Vorgeschlagene Kanalführung
Einfachere Eingabe
Die dynamische Konzeptplanung (Pfadfindung) in Roomix Engineering wurde erweitert und verbessert, sodass mit weniger Eingaben und Einstellungen ein Resultat generiert werden kann.

Ursprungstyp mit Schwerpunkt verwenden
Bisher mussten für die Pfadfindung alle Elemente, die für das Strickkonzept relevant sind im Flächenplan verortet sein. Mit dieser Version wird für Werte, die auf dem Raum erfasst sind, der Schwerpunkt der Raumgeometrie verwendet.

Zieltyp erst im Dialog erfassen
Ähnlich, wie beim Ursprungstyp musste bisher der Zieltyp, z.B. eine Steigzone in Roomix erfasst sein. Neu kann dieses Element direkt im Dialog der Pfadfindung erfasst werden.

Vorgeschlagene Kanalführung
Neu hinzugekommen ist die Möglichkeit Leistungsabschnitte vorzuschlagen. Diese eingezeichneten Leitungsführungen sind kostengünstiger und werden daher vom Algorithmus auf diese Weise berücksichtigt.

Version 13.5.0
Veröffentlichung: KW51 2025
Mit dieser Roomix-Version wurden folgende Neuerungen ausgerollt:
Elementsynch Darstellung Typenverknüpfungen
Um im Elementsynch eine Typenverknüpfung zu erstellen von einem oder mehr Roomix Elementtypen zu einem oder mehreren Revit Familien-Typen musste dies bisher mit mehreren Verlinkungen im Synchronisieren Dialog erstellt werden. Diese Darstellung war unübersichtlich und hat den bereits komplexen Dialog noch komplexer gestaltet. Mit diesem Update wurde die Darstellung dieser Verknüpfungen deutlich vereinfacht.
Die Änderung wird am Besten sichtbar mit einem praktischen Beispiel: Möchte ich einen Roomix Elementtyp 233 Leuchte mit zwei oder mehr Revit Leuchten-Familien-Typen verknüpfen, das das bisher so aus im Dialog.

Neu ist diese Verknüpfung deutlich lesbarer dargestellt und kann zudem bearbeitet werden. So kann als Beispiel ein Typ zur Erstellten Verknüpfung ergänzt oder auch entfernt werden.

Zusätzlich ist es möglich bereits erstellte Verbindungen in die neue Darstellung zusammenzuführen. Auf diese Weise musst du deine bereits erstellten Verknüpfungen nicht neu erfassen, sondern kannst diese einfach in das gewünschte Zielformat überführen.

Darstellung Farbschema anpassen korrigiert
In der Farblegende wurde ein Darstellungs- und Eingabeproblem behoben. Die RGB Werte der eingestellten Farben werden nun wieder korrekt angezeigt und ein leers Feld bei der Eingabe eines Hexadezimalen Farbwertes führt nun zu einem roten Rahmen und somit zu einer unkorrekten Eingabe, welche vor dem Speichern behoben werden muss.
Version 13.4.9
Veröffentlichung: KW47 2025
Mit dieser Roomix-Version wurden folgende Neuerungen ausgerollt:
- Der Elementgraph
- Einzelkonfigurationen Elementsynch
- Formelmethoden erweitert
- Kleinere Fehlerbehebungen mit dieser Version
Der Elementgraph
Bisher nur für Parameter verfügbar und nun auch mit Elementen und den Beziehungen zwischen diesen verfügbar. Der Elementgraph bietet Übersicht bei komplexen Zusammenhängen in Roomix.
Der Elementgraph zeigt die Verbindungen zwischen den Elementen in einer grafischen Oberfläche auf. Die Verbindungen und Darstellung kann dabei durch einstellbare Parameter beeinflusst werden.

Im gezeigten Beispiel werden vom Ursprung Raum die übergeordneten Elemente Lüftungsanlage ZUL, Lüftungsanlagen ABL und Lüftungszone angezeigt. Darüber hinaus werden die untergeordneten Sensoren angezeigt.
Einzelkonfigurationen Elementsynch
Bisher wurde für den Synch-Dialog pro Datenquelle eine Konfiguration gespeichert. Nun kann eine beliebige Anzahl an Konfigurationen pro Datenquelle erstellt und gespeichert werden. Nicht nur für jedes Gewerk, sondern auch mehrere Konfigurationen pro Gewerk sind somit möglich und der Dialog wird dadurch übersichtlicher gestaltet.

Formelmethoden erweitert
Bisher konnten über die Formel GetReferencedAttributes() eine Sammlung von verknüpften Elementen abgefragt und Ausgewertet werden (Summe, Anzahl...). Mit der neuen Formel GetReferencedElements() kann eine Sammlung von verknüpften Elementen zusammengezogen werden und gefiltert weiterverarbeitet werden. So ist es neu möglich zugewiesene Elementen anhand des Typs oder eines bestimmten Parameterwertes zu filtern und erst danach auszuwerten.
Kleinere Fehlerbehebungen mit dieser Version
- Login Maske erscheint nicht mehr in der selben Frequenz, wie zuvor.
- Anmeldung wird für die Nutzung sichergestellt.
- Darstellungs- und Performancekorrekturen
Version 13.4.2
Veröffentlichung: KW44 2025
Mit dieser Roomix-Version wurden folgende Funktionen ausgerollt:
- Weiterentwicklung Elementsynch Roomix - Revit
- Erweiterung Formelbibliothek für geometrische Zugehörigkeiten
Weiterentwicklung Elementsynch Roomix - Revit
Nach erweiterten Test und Anwendungsfällen in Projekten konnten die wertvollen Rückmeldungen der Nutzenden dieser Funktion in die Weiterentwicklung einfliessen.
Im Abschnitt Parameter können für die Verknüpfung dieser nun mehrere Typen gleichzeitig gewählt werden, was repetitive Arbeiten in diesem Dialog minimiert.

Die selbe Logik kann anschliessend im Elemente Abschnitt verwendet werden, um konsolidiert die automatische Verknüpfung von Elementen über einen Parameter durchzuführen. Zudem wurde die Auflistung der Elemente mit einer verbesserten tabellarischen Darstellung ausgestattet. Diese beinhaltet neu Filterfunktionen und die Spalten können nach bedarf anders angeordnet werden. Mittels Checkbox können bereits verknüpfte Elemente ein- oder ausgeblendet werden. Dies ist der erste Schritt in Richtung "Bucket List" für den Synch-Dialog

Schliesslich wird die gewünschten Richtung zur Synchronisation erst im Abschnitt Synchronisieren angegeben.
Erweiterung Formelbibliothek für geometrische Zugehörigkeiten
Ob Bauteile zu Zonen oder die Zone zum Bauteil, mit den neu integrierten Formeln können im Flächenplan platzierte Elemente erkennen, in welcher Geometrie (z.B. Zone) sich diese befinden. Umgekehrt können auch geometrische Bereiche (Räume, Zonen, Quadranten...) erkennen, welche Bauteile sich innerhalb ihrer Geometrie befinden. Über diese Verknüpfungen können anschliessend Informationen zwischen den Betroffenen Elementen ausgetauscht werden, was beispielsweise bei der Kennzeichnung von Betriebsmitteln einen grossen Vorteil bieten kann.
Alle Detailinformationen zu diesen neuen Möglichkeiten werden noch mit Schulungen im Bereich Roomix -> Roomix Engineering 02 Fortgeschrittene ergänzt werden.
Version 13.2.1
Veröffentlichung: KW40 2025
Mit dieser Roomix-Version wurden folgende Funktionen ausgerollt:
- Bei Modellstandaktualisierungen werden:
- Heizlast-Berechnungen auf manuelle Evaluierung gesetzt.
- Formeln, die GetNeighbouringWalls() enthalten, auf manuelle Evaluierung gesetzt (z.B. für Kühllast-Berechnungen).
- Wände, Böden/Decken und Unterbauteile gelöscht.
- Wenn ein geöffneter, archivierter Modellstand gespeichert wird, öffnet sich der Speichern unter-Dialog, weil archivierte Modellstände schreibgeschützt sind.
- Neue Benachrichtigung zu nicht gespeicherten Änderungen, wenn ein neuer Modellstand archiviert wird.
- Bei einer Modellstandsaktualisierung wird der Nutzer nun dazu aufgefordert, einen archivierten Modellstand zu erstellen.
- Es erfolgt keine Fehlermeldung mehr nach dem zweiten Öffnen eines archivierten Modellstands.
- Der Eintrag beim Erstellen von Elementen über den Zuweisungsdialog wird standardmäßig neu im Parameter Instanzname (oder benutzerdefiniert) gespeichert.
- Roomix Ausschreibung:
- Zwei Excel-Spalten können nicht mehr derselben Ausschreibungsspalte zugeordnet werden.
- Der Quellpfad verschwindet nicht mehr, wenn ein Excel-Pfad nicht mehr verfügbar ist.
- Grundrisse werden nicht mehr in ein rx-Raumbuch exportiert, wenn die Checkbox dafür nicht gesetzt ist.
Version 13.1.2
Veröffentlichung: KW38 2025
Diese Version von Roomix umfasst Funktionen, welche es ermöglichen die Datenqualität und Modellqualität von Roomix Engineering Projekten zu überwachen und auszuwerten.
Mit dieser Roomix Version sind folgende Funktionen ausgerollt worden:
- Dialog Projektinformationen erweitert
- Roomix Engineering Schnittstelle für Power BI Dashboards
- Oberfläche für den Vergleich von Modellen eingeführt
Dialog Projektinformationen erweitert
Der Dialog Projektinformationen wurde so erweitert, dass die Projektinformationen nun mit mehr Metadaten versehen werden können. So ist es möglich die Projekte pro A+W Gesellschaft auszuwerten und präzisere Statistiken aus Roomix Projekten abzuleiten. Die neu Verfügbaren Informationen können in allen bestehenden Projekten auch nachträglich ergänzt werden.

Roomix Engineering Schnittstelle für Power BI Dashboards
Die API Schnittstelle von Roomix Engineering wurde erweitert, sodass es nun möglich ist einzelne Ansichten mit dieser Schnittstelle abzugreifen und sogar gesamte Projekten mittels Power BI Dashboards auswerten zu können. Zusätzlich können Projektübergreifenden Auswertungen von Flächennutzungen und vieles mehr mit dieser Schnittstelle in Power BI realisiert werden.
Die Funktionsweise und Nutzung ist direkt als Anleitung im Dialog Api Anbindung eingebettet. Bei Problemen oder Fragen zur Anwendung, hilft dir das Roomix Team gerne weiter.

Oberfläche für den Vergleich von Modellen eingeführt
Damit die Vollständigkeit Datenqualität in Roomix Modellen zuverlässig gewährleistet werden kann, wurde ein Dialog für den Projektvergleich eingeführt. In diesem Dialog können Roomix Modelle und Bestandteile der Modelle (Typen, Parameter, Ansichten) miteinander verglichen und Abweichungen aufgezeigt werden.
So können gezielt Abweichungen zwischen der Vorlage und dem Projektmodell aufgezeigt werden und etwaige Korrekturen bei den betroffenen Modellen erfolgen.

Version 13.0.6 (HotFix)
Veröffentlichung: KW34 2025
Mit dieser Roomix Version sind folgende Korrekturen ausgerollt worden:
- Bug bei der Modellauswahl behoben, doppelte Einträge werden nun wieder einzeln dargestellt.
- Fehler bei Anzeige von Ausstattungslisten behoben.
- Korrektur eines Beschreibungs-Textes in der Menüführung.
- Fehler bei Revit-Synch Geschosshöhe und Geometrie behoben.
- Fehler beim Erstellen von Modellen behoben.
Version 13.0.3 (Major Release)
Veröffentlichung: KW34 2025
Mit dieser Roomix Version sind folgende Funktionen ausgerollt worden:
- Neuer Roomix Modellstand
- Grundrisse beibehalten nach Aktualisierung
- Export einer SQLite Datei
- Zweite Einfärbung im Flächenplan (Beta Test)
- Ausstattungslisten als Register dargestellt
- Dialog Bildexport angepasst
- Elemente über Zuweisungsdialog erstellen
- Ergänzungen und Korrekturen Ausschreibung
- Bugfixes und mehr
Neuer Roomix Modellstand
Das bisherige Konzept der Modellstände wurde gänzlich überarbeitet. Bisher wurde bei einer neuen geometrischen Grundlage das Roomix-Modell während der Aktualisierung komplett neu initialisiert, um einen Modellstand abzubilden. Dies brachte einige Nachteile mit sich, mitunter Einschränkung bei der Änderungsverfolgung, da Werte nur im aktuellen Modellstand verglichen werden konnten.
Das ist nun nicht mehr der Fall. Mit dem Konzept wird für aktualisierte geometrische Grundlagen ein regulärer Speicherstand erstellt, es entsteht kein neuer Modellstand mehr. Damit ist die Nachvollziehbarkeit durchgehend gewährleistet und die Änderungsverfolgung kann uneingeschränkt genutzt werden.
Damit aber weiterhin auch alte Modellstände angeschaut werden können, wird vor einer Aktualisierung der Architektur-Grundlagen ein archivierter Modellstand erstellt: Dies ist eine Kopie des gesamten Roomix-Modells, welcher mit dem aktuellen Stand keine Verbindung mehr hat und nicht verändert werden kann.
Alle bestehenden Modellstände wurden natürlich in das neue Format migriert und stehen weiterhin zu Verfügung.

Nachfolgend werden die einzelnen Schritte, welche mit dem neuen Modellstand möglich sind im Detail erläutert. \
So speicherst du einen archivierten Modellstand in deinem Modell.

Hier siehst du, ob der Modellstand erfolgreich erstellt wurde.

Einen Modellstand öffnen kannst du beinahe wie zuvor.

Befinde ich mich im produktiven Modell oder in einem Modellstand? Diese Frage kannst du dir ganz einfach selbst beantworten.

Die Aktualisierung der Geometrie aus einem Revit Modell erfolgt noch auf die selbe Weise, wie zuvor. Einzig der Modellstand muss vorläufig manuell erstellt werden und wird nicht automatisch mit der Aktualisierung erstellt.
Grundrisse beibehalten nach Aktualisierung
Bei der Aktualisierung der Geometrie aus Revit oder aus einer Roomix SQLite-Datei werden die Grundrisse im Modell nicht mehr überschrieben und bleiben im Modell bestehen. Bei geänderten Grundlagen müssen die entsprechenden Grundrisse im Modell ausgetauscht werden.
Dieser Prozess soll künftig noch automatisiert werden, sodass die Grundrisse aus Revit direkt übernommen werden.
Export einer SQLite Datei
Zusammen mit dem neuen Modellstand wurde die Funktion zur Erstellung von SQLite Datenbank-Dateien auch als Export ergänzt. Mit dieser Funktion kann eine neue geometrische Grundlage ohne Revit aufbereitet werden, ohne die produktive Datenbank während der Anpassung zu blockieren. Dazu wird aus der aktuellen produktiven Roomix Datenbank oder einem anderen beliebigen Roomix-Modell die SQLite-Datei exportiert und anschliessend als lokale Datei in Roomix geöffnet. Die Datei kann bearbeitet und gespeichert werden, bis diese den gewünschten Stand aufweist und in die produktive Datenbank zurück migriert werden kann.

SQLite Datei öffnen anstelle eines produktiven Modells.

Zweite Einfärbung im Flächenplan (Beta Test)
Von vielen gewünscht und nun in einer ersten Varianten in Roomix umgesetzt ist die zweite Einfärbung im Flächenplan. Diese Funktion ist als Beta-Variante in Roomix nun verfügbar, da es noch zu prüfen gilt, ob die zweite Einfärbung mittels Schraffur die Bedürfnisse der Nutzer:innen erfüllt.
Für die zweite Einfärbung im Flächenplan einfach die nun verfügbare, zweite Schaltfläche mit dem gewünschten Parameter ausfüllen.

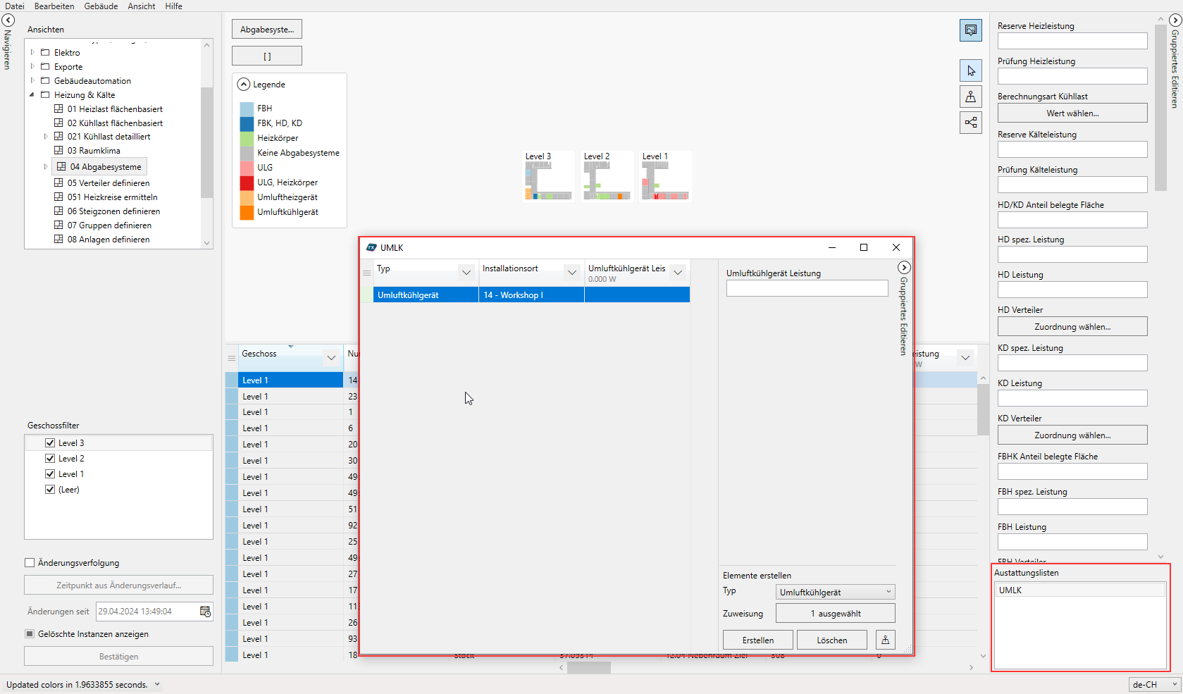
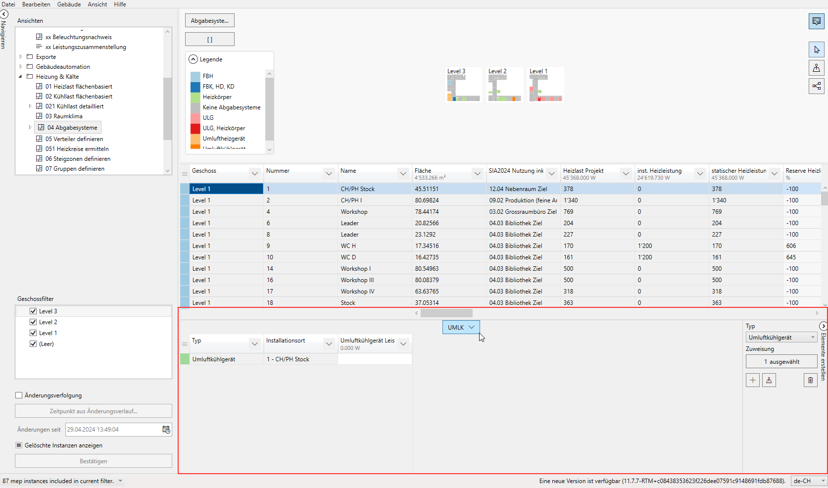
Ausstattungslisten als Register dargestellt
Die Ausstattungslisten sind nun als praktische Registerkarten dargestellt und nicht mehr als eigener Dialog zu öffnen.

Dialog Bildexport angepasst
Der Bildexport hat ein kleines Redesign erhalten, da die Einstellmöglichkeiten nicht eindeutig verständlich waren. Dazu wurde der Dialog vereinfacht und mit aussagekräftigeren Labels versehen. Der Einstellwert "Seitenrand in m" bezieht sich auf den Rahmen um die zu exportierenden Bilder.
Als kleines Beispiel, wenn eine Kantenlänge des Gebäudes in Realität 55 Meter lang ist und ich möchte 5 Meter Distanz vom Bildrand bis zur effektiven Grafik einstellen, so geben ich einfach diese 5 Meter als Wert beim Seitenrand ein.

Elemente über Zuweisungsdialog erstellen
Fehlt dir das passende Element bei der Zuweisung, weil du dieses noch nicht erfasst hast? Das ist nun kein Problem mehr, da du direkt im Kontext der Zuweisung das fehlende Element erstellen und anschliessend zuweisen kannst und dabei musst du nicht einmal die Ansicht wechseln.

Ergänzungen und Korrekturen Ausschreibung
- Konflikte bei gleichnamigen Spalten behoben.
- Korrekturen beim Export.
- Sortierungen und Zeilenumbrüche angepasst / korrigiert.
- Umgang mit Formeln verbessert.
- Tausender Trennzeichen wird korrekt erkannt.
Bugfixes und mehr
- Abweichende Geschossbezeichnungen werden bei einer Aktualisierung von Roomix Engineering nicht mehr überschrieben.
- Fehler bei Ctrl+C und Ctrl+V von Roomix nach Excel behoben, ist nun wieder möglich.
- Verhalten in Ansichten korrigiert (Typenauswahl und Einschränkungen).
- Fehler beim Löschen von neu erstellten Elementen korrigiert.
- Korrekturen beim Import von übergeordneten Typen mit dem Vorlagen-Import.
- Aktualisierung des Anzeigenamen bei Zuweisungen verbessert.
- Initiale Sortierung in Ansichten nun wieder korrekt.
- Maschinelle Eindeutigkeit von Farben in der Legende ist sichergestellt.
- Spaltenfilter ergänzt für manuell überschriebene Formelattribute.
Version 12.0.4
Veröffentlichung: KW28 2025
Mit dieser Roomix Version sind folgende Funktionen ausgerollt worden:
- Zu Element navigieren per Doppelklick
- Suchfeld für Parametergraph angepasst
- Redesign Geometrie Funktionen
- OCR Zeilenabstand Raumstempel einstellbar
- Geometrisches Mapping für Raumstempelinformationen
- Von Attribut zu Parameter und von Instanz zu Element
- Korrekturen und kleinere Anpassungen
Zu Element navigieren per Doppelklick
Damit du noch schneller zum gewünschten Element gelangst, haben wir diesen Wunsch unserer Roomix Community mit dieser Version eingeführt. Ein einfacher Doppelklick auf die Geometrie-Spalte führt dich direkt zum gewünschten Element.

Suchfeld für Parametergraph angepasst
Wird die Suche im Attribute verwalten Dialog gestartet, so werden etwaige Sucheingaben beim Öffnen des Parametergraph direkt in dessen Suchfeld übernommen. Das Suchkriterium muss somit nicht erneut eingegeben werden.

Redesign Geometrie Funktionen
Die erst kürzlich eingeführten Funktionen zur Bearbeitung von Geometrien wurden neu platziert und sollen damit intuitiver bedient werden können. Zusätzlich sollen ungewollte Eingagen mit dieser Anpassung minimiert werden.
Nachfolgend werden dir alle neu platzierten Funktionen aufgezeigt.
Ist in einer Ansicht das Erstellen und Löschen von Elementen aktiviert, so kann über das Bleistift Symbol am rechten Bildschirmrand die Geometrie-Bearbeitung zugeschaltet werden.

In der Listen kann über den Rechtsklick-Kontext in der Geometrie-Spalte eines oder mehrere Elemente gleichzeitig bearbeitet werden. Das löschen von Geometrien muss hierbei immer zusätzlich bestätigt werden.

Über den selben Rechtsklick-Kontext kann auch die Geometrie für mehrere Elemente mittels Batch-Bearbeitung erfasst werden.

Der Geometrie-Kontext ist auch für die Ausstattungsliste verfügbar.
OCR Zeilenabstand Raumstempel einstellbar
Damit die Texterkennung zuverlässiger genutzt werden kann und in jedem Fall die Textblöcke im Flächenplan korrekt erkennt, ist der Zeilenabstand für die Raumstempelerkennung nun einstellbar.
Geometrisches Mapping für Raumstempelinformationen
Ist in einem Projekt eine Geometrie erfasst und nachträglich sollen die Raumstempel im Plan erkannt und den dazugehörigen Geometrien zugewiesen werden, so kann dafür nun ein geometrisches Mapping genutzt werden. Hier wird über die Position des Raumstempels die korrekte, zugrundeliegende Geometrie erkannt und ein entsprechendes Mapping vorgenommen.
Von Attribut zu Parameter und von Instanz zu Element
Um die Namensgebung in Revit und Roomix zu harmonisieren wurden die Begriffe Attribut und Instanz in Roomix gänzlich mit Parameter und Element ersetzt. Aus Attribut wurde Parameter und aus Instanz wurde Element.
Korrekturen und kleinere Anpassungen
- Wird eine Geschoss in Roomix gelöscht, so können die Geometrien dieses Geschosses auf ein anderes verschoben werden.
- Der Menüeintrag "aktuelle Ansicht speichern" funktioniert nun korrekt.
- Werden die Wände im Projekt neu generiert, so werden nun auch deren Unterbauteile (Fenster und Wärmebrücken) gelöscht.
Version 12.0.0 (Major Release)
Veröffentlichung: KW21 2025
Mit dieser Roomix Version sind folgende Funktionen ausgerollt worden:
- Raumstempel erkennen mit OCR (Optical Character Recognition)
- Hinweis bei Wände generieren
- Elemente Synchronisieren Korrekturen
- Geschoss (leer) aus Flächenplan entfernt
- Fehler im Attribute verwalten Dialog
- Korrekturen Geometrie-Editierung
- RxViewer Excel Export korrigiert
Raumstempel erkennen mit OCR (Optical Character Recognition)
NEU in Roomix eingeführt und nun verfügbar, die optischer Erkennung von Text in Bildern, um Raumstempel im Grundriss automatisch erkennen zu können! Mit dieser neuen KI-gestützten Funktion ist es möglich Grundrisse in Roomix analysieren zu lassen und die Informationen aus den Raumstempeln (Nummer, Name, Fläche) in Roomix als Parameter einzulesen.
Dazu wird die bereits verfügbare Funktion zum Hinterlegen von Grundrissen genutzt, so kann in einem leeren Projekt die geometrische Grundlage hinterlegt werden.

Dieser Grundriss wird dann mittels künstlicher Intelligenz untersucht und die gefundenen Textelemente werden angezeigt.

Weiter kann festgelegt werden, welche Texte für die weitere Verarbeitung berücksichtigt werden und welche ignoriert werden sollen.

Nun wird definiert, wie mit den gefundenen Textelementen weiter verfahren werden soll. Dazu kann die Konfiguration der Texterkennung angepasst werden, je nach Ergebnis des ersten Suchlaufs. So können die einzelnen Absätze zu einem Block zusammengefasst werden und bilden schliesslich einen Raumstempel.

Schliesslich wird pro erkanntem Raumstempel ein Raum erzeugt und die gefundenen Informationen werden in die korrespondierenden Parameter überführt. Darüber hinaus kann eine vereinfachte Geometrie aus der Textbox des Raumstempels erzeugt werden, sodass die neuen Räume über den Flächenplan bereits selektiert werden können.

NOTE
Es handelt sich zu diesem Zeitpunkt um die erste nutzbare Variante der Texterkennungs-Funktion. Die Darstellung, sowie der Funktionsumfang können im Verlauf der weiteren Entwicklungen noch angepasst werden. Aus diesem Grund ist aktuell noch keine Anleitung zu dieser Funktion verfügbar.
Beim ersten Gebrauch dieser neuen Funktion steht dir das Roomix Engineering Team gerne helfend zur Seite.
Hinweis bei Wände generieren
Wird in einem Projekt mit bereits bestehenden Wänden die Generierung neu gestartet, so erscheint nun ein Dialog, welcher darauf hinweist, dass alle bestehenden Wände / Decken / Böden gelöscht und neu erstellt werden. Diese Information ist wichtig, da alle Eingaben zu bestehenden Wänden / Böden / Decken somit ebenfalls gelöscht werden.

Elemente Synchronisieren Korrekturen
Die Element-Synchronisierung enthält einen Dialog zur Auswahl der Datenquelle. Dieser Dialog kann nun in der Grösse angepasst werden, sodass ein horizontales Scrollen überflüssig wird.

Der Fehler beim Speichern der Synch-Konfiguration wurde behoben. Die Konfiguration kann nun in den Projekten wieder ordnungsgemäss gespeichert werden und die Eingaben werden nicht mehr zurückgesetzt.
Geschoss (leer) aus Flächenplan entfernt
Das Geschoss (leer), welches bisher im Flächenplan angezeigt wurde, ist nun aus dem Flächenplan entfernt worden. Es ist aber noch im Geschossfilter zu finden, da Elemente ohne Geschosszuordnung den Eintrag (leer) haben.

Fehler im Attribute verwalten Dialog
Ein Fehler im Attribute verwalten Dialog hat dazu geführt, dass der OK-Button deaktiviert wurde. Dieser Fehler wurde behoben, sodass der Button nicht mehr inaktiv werden kann und der Dialog in jedem Fall korrekt geschlossen wird.
Korrekturen Geometrie-Editierung
Das Löschen von Geometrien muss nun zusätzlich bestätigt werden, das soll ungewollten Aktionen reduzieren. Die Punkte, welche beim Erstellen oder Editieren von Geometrien angezeigt werden, sind nun halb transparent und somit ist der Flächenplan im Hintergrund sichtbar für die exakte Platzierung.

RxViewer Excel Export korrigiert
Ein Fehler beim Excel Export aus dem Roomix Viewer führte dazu, dass bei einigen Parametern nicht alle Angaben exportiert wurden. Dieser Fehler wurde behoben und nun werden die Parameter wieder vollständig über den Excel Export ausgegeben.
Version 11.16.3 (HotFix)
Veröffentlichung: KW17 2025
Fehler bei der Selektion im Flächenplan behoben
Mit der letzten Version von Roomix Engineering hat sich ein Fehler bei der Selektion im Flächenplan eingeschlichen. Die Auswahl mit Ctrl + Click konnte nicht mehr genutzt werden, diesen Fehler haben wir nun behoben. Mit Ctrl + Click kannst du einzelne Elemente im Flächenplan dazu- oder abwählen und mit einem Rahmen gleich mehrere auswählen. Neu kannst du darüber hinaus mit Shift + Click mit einem Rahmen mehrere Elemente auf einmal abwählen im Flächenplan.
Version 11.16.3
Veröffentlichung: KW17 2025
Mit dieser Roomix Version sind folgende Funktionen ausgerollt worden:
- Geschosse verwalten Dialog ergänzt und angepasst
- Raumgeometrien erstellen / bearbeiten / löschen
- Kleinere Anpassungen und Bugfixes
Geschosse verwalten Dialog ergänzt und angepasst
Schon beim letzten Update wurde der Geschosse verwalten Dialog überarbeitet und nun nochmals etwas verbessert. Damit ein Grundriss auch bei nicht vorhandener Geometrie zuverlässig skaliert werden kann, gibt es nun eine zweite Option (Bild Anmerkung 1). Mit dieser Option kann der Grundriss mittels Angabe eines Nullpunkts, zwei Referenzpunkten und Angabe der Distanz zwischen diesen skaliert werden.
Die eingestellte Platzierung eines Grundrisses kann noch einfacher für die restlichen Geschosse übernommen werden. Die vier Einzelwerte aus den x- und y-Koordinaten werden nun in einem Feld zusammengefasst (Bild Anmerkung 2) und dessen Inhalt kann in einem Zug kopiert und beim nächsten Geschoss eingefügt werden.

Weiter wurde im Dialog eine Messfunktion ergänzt. Mit dem Mauscursor und Klicken-Ziehen kannst du die Distanz zwischen zwei Punkten messen und anzeigen. Zusätzlich sind Information wie der Winkel zur Waagrechten ebenfalls ersichtlich.

Raumgeometrien erstellen / bearbeiten / löschen
Damit neben Revit auch weitere Quellen, wie PDF und Bilder als Grundlage für Roomix genutzt werden können, wurde die erste Entwicklung zum neuen Ansatz in die Tat umgesetzt. Es ist nun möglich direkt in Roomix Geschosse zu erstellen, Grundrisspläne zu hinterlegen und Geometrien zu erfassen. Diese neu erstellten Geometrien können mit einem Raumprogramm verknüpft werden und so als eigenständige Grundlage für Roomix dienen.
Diese Funktion bietet aktuell den Grundstein für weitere Entwicklungen, welche den Prozess für die Erfassung der Geometrien zum Teil automatisieren sollen. Die Funktion zur Erstellung neuer Geometrien kann aber bereits jetzt für kleinere Projekte genutzt werden, sodass ein Start in Roomix Engineering auch ohne Revit möglich ist.
NOTE
Für die effiziente und korrekte Nutzung dieser neuen Funktion kann dich das Roomix Team beim ersten Gebrauch gerne unterstützen.pre
Sind bereits Räume als Elemente (Zeilen vom Typ Raum) im Roomix erfasst, so können diese mit einer neuen Geometrie verknüpft werden. Dazu wird die gewünschte Geometrie im Flächenplan erstellt und im anschliessenden Dialog der gewünschte Raum zur erstellten Geometrie ausgewählt.

Hier im zweiten Beispiel ist weder Raum, noch Geometrie vorhanden. Als erstes wird wieder eine Geometrie im Flächenplan erstellt und danach im Dialog kein bestehender Raum ausgewählt und somit wird ein neuer Raum erzeugt.

Kleinere Anpassungen und Bugfixes
- Statische Kühllastberechnung manuelle Evaluierung der Attribute nach Modellstandsaktualisierung.
- Auswahl im Flächenplan korrigiert, Ctrl + Click nun wieder möglich.
Version 11.15.6 (HotFix)
Veröffentlichung: KW17 2025
HotFix und kleinere Verbesserungen
Aufgrund eines Bugs nach der vorausgegangenen Version 11.15.5 haben wir einen HotFix zur Verfügung gestellt. Mit diesem HotFix wurden ebenfalls kleinere Verbesserungen mit ausgerollt, die schon für den nächsten Rollout bereit standen.
Nachfolgend ein kurzer Überblick über die ausgerollten Funktionen und Fixes:
- Fehler beim Erstellen von neuen Attributen wurde behoben.
- Scrollen im Navigieren-Bereich verbessert.
- Zeilenumbrüche in Zellen nun möglich mittels Ctrl + Enter.
- Die beiden Checkboxen für Typ und Geschoss aus Ansichten verwalten -> Attribute auswählen entfernt.
- Die Checkboxen wurden durch gleichnamige Attribute in der Auswahl ersetzt.
Version 11.15.5
Veröffentlichung: KW16 2025
Mit dieser Roomix Version sind folgende Funktionen ausgerollt worden:
- Geschosse erstellen / bearbeiten
- Ctrl + F für Spaltenfilter
- Weitere Shortcuts ergänzt
- Kleinere Verbesserungen Heizlast
- Kleinere Verbesserungen Darstellung / Performance
Geschosse erstellen / bearbeiten
Der Geschosse verwalten Dialog hat eine Überarbeitung erhalten. Mit dem neuen Dialog ist es möglich die Geschosse zu bearbeiten. In frühen Projektphasen können ausserdem selbst Geschosse direkt im Roomix erstellt werden. Damit ermöglichen wir, dass ein Raumprogramm eingelesen und anschliessend ein Grundriss hinterlegt werden kann. Die importierten Räume können somit auf dem Grundriss platziert werden.

Unter dem Abschnitt "Begrenzungsrechteck" ist die Platzierung des Grundrisses hinterlegt. Diese Werte können bei einer Aktualisierung des Modellstands manuell für die neuen Grundrisse übernommen werden.

Ctrl + F für Spaltenfilter
Ein Shortcut für den Spaltenfilter wurde ergänzt. Wird in der Liste gearbeitet, so kann nun mit Ctrl + F der aktuelle Spaltenfilter direkt geöffnet werden und die Eingabe wechselt direkt und das Suchfeld des Filters.

Weitere Shortcuts ergänzt
Zusätzlich zu den bereits umgesetzten Tastenkombinationen wurden die folgenden ergänzt:
- Shift + Leertaste -> Gesamte Zeile in der Liste markieren
- Ctrl + Leertaste -> Gesamte Spalte in der Liste markieren
- Im Flächenplan die HOME-Taste bestätigen setzt den Zoom des Flächenplans zurück
Kleinere Verbesserungen Heizlast
Ergänzend zu den bereits bestehenden Funktionen wurden kleinere Anpassungen an der statischen Heizlastberechnung umgesetzt. Verbessert wurde mitunter der Umgang mit generierten Wänden, Böden und Decken bei einer Aktualisierung der Geometrie. Bei einer Aktualisierung werden die berechneten Werte eingefroren und die Berechnung wird auf manuell umgestellt. Das heisst die bisher berechneten Werte werden weiterhin angezeigt, jedoch werden mit der Aktualisierung sämtliche Wände, Böden und Decken gelöscht, da diese nicht mehr mit der neuen Geometrie übereinstimmen.
Kleinere Verbesserungen Darstellung / Performance
- Der Attributgraph wird beim Öffnen nicht mehr komplett geladen, was den Graph initial innert Sekunden lädt.
- Die Breite des Einfärbe-Attributs wird nun komplett im Flächenplan dargestellt.
- Die Freischaltung der IP-Adressen wurde entfernt und ist von nun an nicht mehr nötig.
Version 11.14.0
Veröffentlichung: KW14 2025
Mit dieser Roomix Version sind folgende Funktionen ausgerollt worden:
- Elemente mit Revit synchronisieren
- Roomix Bildexport verbessert
- Spaltenfilter weiter verbessert
- Verbessertes gruppiertes Editieren
- Korrekturen / Fehlerbehebungen
Elemente mit Revit synchronisieren
Bereits einige Zeit in Arbeit und nun umgesetzt, die neue Synchronisierung für Elemente und Elementinformationen zwischen Roomix und Revit Modellen. Die Synchronisierung bezieht sich nicht mehr nur auf die Räume, sondern umfasst neu alle Elemente, welche in Roomix erfasst und gepflegt werden können. Diese Funktion steht erst am Anfang und wird laufend weiter ausgebaut werden. So ist es aktuell noch nicht möglich Elemente über die Synchronisierung in Roomix oder Revit zu erstellen, jedoch können Elemente gelinkt und Elementinformationen zwischen den Modellen übertragen werden.
Die Synchronisierung findest du in der unteren Linken Ecke von Roomix und sie kann über eine Checkbox aktiviert werden.

NOTE
Hier die wichtigsten Informationen zur Synchronisierung:
- Alle zu synchronisierenden Modelle müssen während des Vorgangs geöffnet sein.
- Parameter können unabhängig von deren Bezeichnung synchronisiert werden.
- Parameter müssen dem selben Datentyp entsprechen.
- Zu synchronisierende Elemente müssen in beiden Modellen existent sein.
- Die Konfiguration zur Synchronisierung kann pro Projekt gespeichert werden.

IMPORTANT
Bitte wende dich für die Einführung in die Synchronisierungs-Maske an das Roomix Team. Für die erstmalige Nutzung der neuen Synch Maske steht dir das Roomix Support Team gerne zur Seite.
Roomix Bildexport verbessert
Eure Rückmeldung wurden gehört und wir haben Bildexport in Roomix so angepasst, dass die auszugebende Bildqualität nun eingestellt werden kann. Keine verzerrten Grundrisse mehr im Bildexport, danke der neuen Einstellmöglichkeiten im Bildexport-Dialog.

Die Auflösung im Dialog definiert sich über die Anzahl Pixel pro Meter der Geometrie (Gebäudemass im Massstab). Je höher dieser Wert ist, desto höher ist die Auflösung der exportierten Bilddatei, dabei gibt es eine zulässige maximale Auflösung. Diese Angabe ist direkt unter der einstellbaren Auflösung angezeigt und kann nicht überschritten werden.
Die Grundrisspläne können einfach per Checkbox für den Export mit ausgewählt werden. Zusätzlich kann für die Bilddatei ein Rand definiert werden, dieser dient als Abstand zum Bildrand und ist ebenfalls in Meter (Gebäudemass im Massstab) angegeben.
Bitte beachte, dass je nach gewünschter Auflösung der Export mehr Zeit in Anspruch nehmen kann.
Spaltenfilter weiter verbessert
Der Spaltenfilter wurde bereits mit der vergangenen Version deutlich verbessert und hat nun nochmals eine Verbesserung erhalten. Die Checkboxen für "geänderte" oder "Fehler" sind nun oben im Dialog aufgeführt. Der Filter für Leere Werte wurde dabei direkt in die Liste integriert.

NOTE
Nicht neu, aber dafür umso wichtiger:
Der Rechtsklick im Auswahlfeld des Spaltenfilters. Habt ihr nicht mehr alle Werte im Spaltenfilter angezeigt oder möchtet ihr sämtliche Einträge auf einmal abwählten, so nutzt den praktischen Rechtsklick-Kontext dafür.

Verbessertes gruppiertes Editieren
Auch hier wurden die Stimmen unserer Roomix Nutzerinnen und Nutzer gehört und deshalb wurde die gruppierte Editierung bei einer Selektion im Flächenplan verbessert. Das Bleistift Symbol taucht nun bereits beim Drüberfahren mit der Maus in der Liste auf und wird ein Eintrag in einer Spalte ausgewählt, so wir die gesamte Spalte für diesen Wert editiert.
Hier im GIF siehst du die neue Funktion in Aktion. 
Korrekturen / Fehlerbehebungen
- Das Verhalten von generierten Wänden bei einer Modellstandsaktualisierung wurde korrigiert.
- Flächenplan per Rechtsklick zentrieren wurde wieder entfernt.
- Diverse Korrekturen beim Vorlagen-Import.
- Diverse Bezeichnungen und Texte korrigiert oder angepasst.
- Unterscheidung Boden und Decke im untersten Geschoss für HK-Last mittels Attribut "mittlere Höhe" nun nachvollziehbar.
Version 11.13.1
Veröffentlichung: KW08 2025
Mit dieser Roomix Version sind folgende Funktionen ausgerollt worden:
Filtern wie die Profis
Der Spaltenfilter in der Roomix Liste wurde umfangreich erweitert. Noch schneller zu den gewünschten Resultat gelangen, dank intelligenter und kombinierbarer Filterung. Mit gewohnter Darstellung (Excel-Filter) kommt der neue Spaltenfilter mit intuitiven und äusserst praktischen Möglichkeiten zu Filterung daher.

Flächenplan-Legende selektierbar
Vielmals herbei gewünscht und nun möglich: Elemente direkt über die Legende im Flächenplan selektieren. Die Farbigen Quadrate in der Legende sind neu selektierbar, so werden beim Klick auf eine Farbe die entsprechenden Räume im Flächenplan selektiert.
Mehrfachselektion ganz einfach mit Ctrl + Klick.

Korrekturen und kleinere Verbesserungen
- Fehlverhalten von Aktuelle Ansicht speichern behoben.
- Projektnummer und Projektname beim Erstellen von neuen Roomix Modellen nun direkt im Erstell-Dialog auszufüllen.
- Fehler bei Offline Start von Roomix behoben.
- Einfärbung von Attributen mit Double-Datentyp korrigiert.
Version 11.12.7
Veröffentlichung: KW07 2025
Mit dieser Roomix Version sind folgende Funktionen ausgerollt worden:
- Roomix wird international
- Verwendungsorte bei Attributen
- Attributgraph erweitert
- Excel Export verbessert
- Flächenplan / Raumbuch Export verbessert
- Roomix Viewer verbessert
- Roomix Vorlagen Import verbessert
- Aktuelle Ansicht als Standard Speichern
- Flächenplan zentrieren Button verschoben
- Instanzinformationen kopieren verbessert
- Fehlerbehebungen und kleinere Verbesserungen
Roomix wird international
Bisher war nur die Oberfläche von Roomix Engineering, nun sind auch die Inhalte übersetzt. Dank KI gestützter Übersetzungs-Schnittstelle werden neue Inhalte automatisch übersetzt und können bei Bedarf angepasst werden. Aktuell sind die Sprachen Deutsch, Französisch und Englisch verfügbar, bei Bedarf können weitere hinzugefügt werden.
Verwendungsorte bei Attributen
Keine lange Suche mehr, in welcher Ansicht ein Attribut bearbeitet werden kann. Mit den neuen Attribut-Referenzen kann direkt zur gewünschten Ansicht navigiert werden. Der Tooltip öffnet sich beim Drüberfahren über einen Spaltenkopf und unter dem Abschnitt "Ansichten" siehst du alle Verwendungsorte des entsprechenden Attributs.

Zusätzlich wird angezeigt, ob das Attribut in der jeweiligen Ansicht schreibgeschützt ist oder nicht. Das zweite Symbol zeigt, ob es sich bei der Ansicht um eine Ausstattungsliste handelt.
Ein klick auf den gewünschten Eintrag in dieser Liste führt dich direkt zur angezeigten Ansicht.
Attributgraph erweitert
Der Attributgraph, welcher bisher nur die vorausgehenden Attribute anzeigte, kann nun auch die nachfolgenden Attribute aufzeigen. Die Abhängigkeiten werden zur besseren Übersicht darüber hinaus farblich gekennzeichnet.
Attributgraph alt (links) und NEU! (rechts)
Excel Export verbessert
Die ersten Zeilen zur Attributdefinition sind nicht mehr als Tabelle formatiert und somit können ganze Spalten ausgewählt und gelöscht werden. Haupt- und Ausstattungsliste werden nicht mehr zusammen in einer Liste ausgegeben, sondern werden einzeln exportiert.

Der Excel Export bezieht auch gesetzte Filter mit ein. Ob ausgeblendete Spalten, Spaltenfilter oder gesetzten Typen- und Geschossfilter, alle werden für den Export von Daten berücksichtigt.
Flächenplan / Raumbuch Export verbessert
Der Raumbuchexport wurde erweitert, damit die Grundrisse vereinfacht zugeschaltet werden können. Anstelle bisher alle Grundrisse vor dem Export einzuschalten, kann nun einfach vor dem Export eine Checkbox gesetzt werden.
Ausserdem ist es neu möglich nur die Flächenpläne ohne die dazugehörigen Raumbücher zu exportieren. Diese beiden Einstellungen findet Ihr direkt im Exportdialog in Form von zwei neuen Checkboxen.

Roomix Viewer verbessert
Oft gewünscht und nun auch umgesetzt: Anlagen in Roomix Viewer darstellen. Neben den Räumen können nur auch Anlagen im Roomix Viewer dargestellt werden. Damit der Export der Anlagen für den Viewer auf Anhieb klappt, unterstützt Euch das Roomix Support Team gerne.

Im Viewer kann die Darstellung von Räumen oder Anlagen über einen neuen Filter eingestellt werden. Mit diesem Filter können wir den anzuzeigenden Typ festlegen.

Roomix Vorlagen Import verbessert
Der bisher sehr komplexe und aufwändige Vorlagenimport wurde mit neuen Funktionen und verbesserter Darstellung erweitert. Dies soll den künftigen Austausch von Vorlagen einfacher und übersichtlicher gestalten. Projekte können damit in kürzerer Zeit auf den aktuellsten Stand der Vorlagen gebracht werden. Der Prozess zur Vorlagen-Aktualisierung bedarf jedoch weiterhin tiefer gehende Roomix Engineering Kenntnisse.
Aktuelle Ansicht als Standard Speichern
Temporär angepasste Ansichten könne nun endlich über den Menüpunkt "Ansichten" -> "Aktuelle Ansicht als Standard" dauerhaft gespeichert werden.

Flächenplan zentrieren Button verschoben
Die Schaltfläche zum Zentrieren des Flächenplans wurde von der linken Seite im Flächenplan nach rechts verschoben. Zusätzlich ist die Funktion neu auch über einen Rechtsklick im Flächenplan selbst verfügbar.

Instanzinformationen kopieren verbessert
In Ausstattungslisten wird die Zuweisung zu Raum oder Anlage nicht mehr mit kopiert. Ausserdem berücksichtigt die Funktion nun temporär ausgeblendete Spalten und kopiert diese nicht mit. Schreibgeschützte Spalten und auch berechnete Formelattribute werden ebenfalls nicht kopiert, die Ausnahme bilden manuell überschriebene Formelattribute.

Fehlerbehebungen und kleinere Verbesserungen
Folgende Fehler wurden für ein verbessertes Nutzererlebnis behoben:
- Ladezeit beim Ändern von vielen Zuweisungen auf einmal verbessert.
- Roomix Viewer Abstand zwischen den Geschossdarstellungen korrigiert.
- Roomix Viewer Excel-Download Fehler behoben.
- Tooltip bei Attributspalten verzögert angezeigt.
- Verbesserte Darstellung im Navigationsbereich.
- Bei Zuweisungsattributen können die Instanz-Typen nun nachträglich geändert werden.
- Wände und Decken/Böden werden bei Modellstandsaktualisierung gelöscht.
- Modellstandsaktualisierung Verknüpfung mit manuell erstellten Räumen nun möglich.
- Projektnummer und Projektname beim Erstellen eines neuen Modells nun Pflicht.
- Fehlverhalten bei Modellstandsaktualisierung korrigiert.
- Fehlermeldung beim Vorlagen-Import behoben.
- Fehlermeldung beim Anpassen von Ansichten behoben.
- Fehlverhalten beim Erstellen von Modellen korrigiert.
Version 11.9.0
Veröffentlichung: KW49 2024
Verbesserungen der Heizlastberechnung nach SIA 384/2
- Der "Nachbar" einer Wand (gegen aussen, gegen Nachbarraum,...) ist neu als Attribut verfügbar. So kann diese Information in Listen angezeigt, gruppiert bearbeitet oder auch im Flächenplan eingefärbt werden.
- Die Aussentemperatur wird nun von einem Raumattribut übernommen und nicht mehr global für alle Berechnungen einheitlich eingegeben.
- Diverse kleine Darstellungsverbesserungen und Textkorrekturen.
- Bei Formeln können Zeilenumbrüche und Tabs eingefügt werden.
Version 11.8.6 (HotFix)
Veröffentlichung: KW41 2024
Mit dieser Roomix Version sind folgende Bugfixes ausgerollt worden:
- Fehlerbehebung bei Modellstandsaktualisierung.
- Falsches Verhalten im Flächenplan nach dem Schliessen eines Dialogfensters.
- Fehler beim Löschen und Erstellen von Attributen.
Version 11.8.4
Veröffentlichung: KW41 2024
Mit dieser Roomix Version sind folgende Funktionen ausgerollt worden:
Redesign der Ausstattungsliste
Schluss mit dem Popup-Verhalten in den Ansichten mit Ausstattungslisten. Die Darstellung der Ausstattungsliste wurde vollständig in die Hauptansicht integriert. Das neue Design soll die Eingaben und Darstellung der Daten einfacher und nachvollziehbarer gestalten.
Bisherige Darstellung
Neue Darstellung der Ausstattungsliste
Gruppiertes Editieren noch intuitiver
Mehr Platz fürs Wesentliche! Das gruppierte Editieren wurde vom rechten Bildschirmrand gelöst und in die Liste integriert. Das heisst mehr Platz für die Liste und den Flächenplan. Es können nun ganz einfach mehrere Werte in einer Spalte markiert und gleichzeitig bearbeitet werden, ohne dabei die Maus von der Liste weg zu bewegen.
Gruppiertes Editieren
Folgende Befehle für die gruppierte Editierung werden unterstützt:
- Direkte Eingabe bei Eingabefeldern (Zahlen und Text) nach Markierung des Bereichs
- Aktionen per Rechtsklick-Kontextmenü nach der Selektion
- Löschen mehrerer Werte mittels Auswahl und Backspace

Korrekturen und Fehlerbehebungen
Folgende Fehler wurden für ein verbessertes Nutzererlebnis behoben:
- Fehlerbehebung beim Roomix Link in Revit
- Referenzen bei gelöschten Instanzen aktualisieren
- Korrekturen bei Excel Import für einfachere Bedienung
- Installationsort Fehler bei automatischer Ausfüllung behoben
- Automatische Sortierung der Liste beim Wechsel zu einer neuen Ansicht
- Kreisbezüge verhindern und besser abfangen
- Erweiterte Fehlermeldung bei nicht freigeschalteter IP Adresse
- Änderungen zurücksetzen bei nicht aktiver Änderungsverfolgung korrigiert
Version 11.7.7
Veröffentlichung: KW37 2024
Mit dieser Roomix Version sind folgende Funktionen ausgerollt worden:
- Heizlastberechnung nach SIA 384/2
- Excel Daten-Import
- Neue Formelberechnungen
- Autoscroll bei dragndrop unter Ansichten verwalten Dialog
- Korrekturen und Fehlerbehebungen
Wände generieren für Heizlastberechnung nach SIA 384/2
Für die Berechnung der Heizlast können die Wände nun automatisch generiert werden. Eingaben zu den bauphysikalischen Eigenschaften, Fenster und Wärmebrücken können nachträglich ergänzt werden.
Excel Daten-Import
Neu können Instanzen und Attributwerte über ein Excel-Template in Roomix importiert werden. Alle Informationen zum neuen Excel Import findet Ihr in folgender Kurskatalog Schulung: Roomix Engineering 01 Grundlagen - 0120 Excel Import
Neue Formelberechnungen
- Die Temperatur von feuchter Luft berechnen anhand von relativer und absoluter Luftfeuchte.
Autoscroll bei drag n drop unter Ansichten verwalten Dialog
Beim Verschieben von Attributen unter "Ansichten verwalten" -> "Attribute auswählen" scrollt die Ansicht nun mit dem Mauszeiger mit. 

Korrekturen und Fehlerbehebungen
Folgende Fehler wurden für ein verbessertes Nutzererlebnis behoben:
- Wird ein aktuell eingefärbtes Attribut aus der Ansicht entfernt, so wird auch die Einfärbung zurück gesetzt.
- Unter Ansichten verwalten Geometrie-Einfärbung wird das eingestellte Attribut beim bestätigen des Dialogs direkt im Flächenplan übernommen.
- Fehlerhafte Darstellung der Farben im Flächenplan bei Farbschema-Wert 0.
- Falsches Verhalten bei nicht mehr vorhandenen Formelberechnungen.
- Bessere Darstellung von Zirkelbezug in Formeln.
- Automatische Zuweisung von Instanzen bei Vorlagenimport wieder möglich.
- Fehler bei der Evaluierung von Formeln bei neu erstellten Instanzen.
Version 11.6.2 (HotFix)
Veröffentlichung: KW35 2024
Mit dieser Roomix Version sind folgende Bugfixes ausgerollt worden:
- Verhalten bei Speichervorgang optimiert.
- Fehler bei der Synchronisierung von Parametern mit Revit.
Version 11.6.0 (Major Release)
Veröffentlichung: KW29 2024
Mit dieser Roomix Version sind folgende Funktionen ausgerollt worden:
- Darstellung Auswahl im Flächenplan
- Roomix Ausschreibung
- Neuer Attribut-Typ Tagesprofil
- Neue Formelberechnungen
- Berechnungsgraph für Attribute
- Korrekturen und Fehlerbehebungen
Darstellung Auswahl im Flächenplan
Da nach dem letzten Update die Darstellung der im Flächenplan selektierten Räume nicht mehr ausreichend war, wird die rote Umrandung nun wieder dicker und besser sichtbar dargestellt. 
Roomix Ausschreibung
- In der erstellten Kostenzusammenstellung werden neu die Formeln trotz Blattschutz angezeigt. So können Berechnungsschritte nachvollzogen, aber nicht verändert werden.
- Einige Formatierungen des erstellten Excels wurden optimiert
- Kleinere Fehlerbehebungen und Darstellungs-Anpassungen.
Neuer Attribut-Typ Tagesprofil
Im Zuge der statischen Heiz- und Kühllast-Berechnungen wurde der Attribut-Typ Fahrplan oder auch Tagesprofil integriert. Mit diesem neuen Datentyp kann ein Wertverlauf zu unterschiedlichen Zeiten am Tag abgebildet werden. Dabei lässt sich dieser Datentyp nahtlos in bestehende Berechnungen integrieren. Es können sogar Berechnungen mit mehreren Tagesprofilen vorgenommen werden, so ergibt sich als Beispiel ein Belastungsprofil einer Lüftungsanlage aus der Summer aller Personenprofile der Räume, die dieser Anlage zugewiesen sind. Es können sowohl Faktoren zu einer bestimmten Tageszeit, als auch Werte zu einer bestimmten Zeit eingegeben werden. 
Neue Formelberechnungen
- Um eine Sammlung aus definierbaren Werten zu erstellen kann neu List verwendet werden. Als Beispiel kann eine Sammlung der im Raum zugewiesenen HK-Gruppen erstellt werden.
- Mit GetReferencedAttributes oder List erstellte Sammlungen von Werten können nun mit Order alphanumerisch sortiert werden.
- Für Berechnungen mit Referenz-Attributen kann nun ausgewählt werden welche Typen von der Formel durchsucht werden.

- Reihenfolge der Platzhalter (p1, p2, p3, ...) wird nun immer korrekt dargestellt.
- Zuweisungen können zusätzlich über eine Formel teil-automatisiert werden. So können als Beispiel Zuweisungen eines Raums auf Bauteile / Installationen in diesem Raum übertragen werden.
Berechnungsgraph für Attribute
Um die in Roomix Engineering genutzten Berechnungen besser verstehen zu können wurde der Berechnungsgraph unter Attribute verwalten verbessert. Mit dieser graphischen Darstellung können die Abhängigkeiten zwischen den Attributen und deren Berechnungen besser nachvollzogen werden. 
Korrekturen und Fehlerbehebungen
Folgende Fehler wurden für ein verbessertes Nutzererlebnis behoben:
- Attribute, welche über den Revit-Roomix Link erstellt wurden, hatten keinen Typ zugewiesen.
- Fehler bei der kombinierten Nutzung der Distinct und Count Formel.
- Das Hilfe-Menü wird nun auch im Ausschreibungs-Modus komplett angezeigt.
- Fehler beim Speichern mit geöffneter Ausstattungsliste.
- Inkonsistente Darstellung von schreibgeschützten Attributen in den Ansichten.
- Falsche Darstellung von Werten aufgrund oder trotz der Typeneinschränkung unter Attribute verwalten.
- Instanzen in Ausstattungslisten noch angezeigt, nachdem diese bereits gelöscht wurden.
- Attribut-Liste beim Erstellen oder Anpassen von Ansichten wurde nicht korrekt aktualisiert.
- Sporadisch auftretende Fehlermeldungen im Attribute verwalten Dialog.
- Excel Export nach Ansicht, Reihenfolge in Excel nicht gleich, wie in Roomix.
Version 10.1.1
Veröffentlichung: KW22 2024
Mit dieser Roomix Version sind folgende Funktionen ausgerollt worden:
- Attributfilter für weitere Ansichten ergänzt
- [Instanz-Spalte angepasst]
- Kopieren von Instanz-Informationen verbessert
- Darstellung gelöschter Instanzen Änderungsverfolgung
- Neue Formelberechnung für relative Feuchte
- Korrekturen und Fehlerbehebungen
Attributfilter für weitere Ansichten ergänzt
Die erweiterten Filterfunktionen, welche bisher nur unter Attribute verwalten verfügbar waren, können jetzt auch unter der Maske Attribute auswählen, beim Erstellen von Ansichten genutzt werden.
Element-Spalte angepasst
Die Element-Spalte in der Listenansicht hat eine Überarbeitung erhalten. Sie wurde verbreitert und mit einem Symbol gekennzeichnet, damit auf die bestehenden Rechtsklick-Funktionen hingewiesen wird.

Kopieren von Instanz-Informationen verbessert
In der Auswahlliste, auf welche Instanzen die Information übertragen werden soll, können mit Ctrl + A nun alle Einträge ausgewählt werden. Dies soll die Auswahl von mehreren Einträgen vereinfachen.
Darstellung gelöschter Instanzen Änderungsverfolgung
Gelöschte Instanzen können ab dieser Version über die Änderungsverfolgung sichtbar gemacht werden. Es gilt zu beachten, dass diese Information erst ab dieser Version registriert wird. Vor dieser Version wurde die Information noch nicht gespeichert.

Neue Formelberechnung für relative Feuchte
Die Formelbibliothek wurde erweiter, sodass nun die relative Feuchte anhand der absoluten Feuchte berechnet werden kann.
Korrekturen und Fehlerbehebungen
Kleinere Darstellungskorrekturen und Fehlerbehebungen werden ebenfalls mit dieser Version ausgerollt.
Version 10.0.1 (Major Release)
Veröffentlichung: KW20 2024
In dieser Version wurden Funktionen für eine verbesserte Änderungsverfolgung ausgerollt:
Kommentarfunktion für Speicherstand
Während des Speichervorgangs kann ein Kommentar zu den vorgenommenen Änderungen ergänzt werden.

Änderungsverfolgung in aktueller Ansicht
Geänderte Werte können ab dieser Roomix Version direkt in der aktuell angezeigten Ansicht visualisiert werden. Über ein Vergleichsdatum oder über einen Speicherstand kann der Zeitpunkt für den Änderungsvergleich ausgewählt werden.

Version 8.3.1
Veröffentlichung: KW19 2024
Darstellungsanpassungen für verbesserte Bedienung beim Start von Roomix Engineering und bei der Modellauswahl.
Version 8.1.2 (Major Release)
Veröffentlichung: KW18 2024
Diese Roomix Version bietet eine umfangreiche Ergänzung an neuen und erweiterten Funktionen. Nachfolgend sind die Wichtigsten Änderungen als Kurzvideos aufgeführt:
- Symbole auf Flächenplan darstellen
- Aktuelle Ansicht als Excel Exportieren
- Automatische Zuweisung Installationsort
- Typenauswahl für Attribute
- Angepasster Bildexport
- Verfügbare Modelle anzeigen mit Microsoft Login
- Angepasste Filter- und Bearbeitungsfunktionen unter Attribute verwalten
- Preview Features (für ausgewählte Nutzer)
Symbole auf Flächenplan darstellen
Die Typen in Roomix wurden erweitert, dass jedem Typ ein eigenes Symbol hinterlegt werden kann. Diese Symbole werden nach der Verortung im Flächenplan dargestellt.

Aktuelle Ansicht als Excel Exportieren
Die aktuelle Ansicht kann mit ein paar einfachen Klicks direkt in ein Excel exportiert werden.

Automatische Zuweisung Installationsort
Das Attribut Installationsort wird bei der Verortung einer Instanz im Flächenplan automatisch ausgefüllt. Es ist standardmässig in jedem Projekt vorhanden.
Typenauswahl für Attribute
Unter Attribute verwalten kann nun bei jedem Attribut festgelegt werden, auf welchen Typen dieses benutzt wird. Auf allen Typen, die nicht ausgewählt sind ist das Attribut schreibgeschützt. Diese Funktion trägt allgemein dazu bei, dass weniger Attribute im Projekt benötigt werden und wird die bestehenden Attribute häufiger wiederverwenden können.
Angepasster Bildexport
Bei einem Bildexport werden nun alle Geschosse einzeln exportiert und auch die Legende wird als separates Bild erstellt. Der gesamte Export wir nun als .zip-Verzeichnis ausgegeben.

Verfügbare Modelle anzeigen mit Microsoft Login
Für alle Amstein + Walthert internen Mitarbeitenden können die verfügbaren Modelle über eine Anmeldung mit dem Microsoft-Organisationskonto angezeigt werden. Alternativ funktioniert ebenfalls noch das Öffnen per Modellpfad und Passwort.

Angepasste Filter- und Bearbeitungsfunktionen unter Attribute verwalten
Diverse neue Filter und Bearbeitungsmöglichkeiten wurden unter Attribute verwalten ergänzt.
- Neue Filtermöglichkeiten, um die Attribut-Suche zu vereinfachen.
- Die Möglichkeit mehrere Attribute auf einmal auszuwählen und zu löschen.
- Methodenbibliothek für einfachere Formelbearbeitung.
- Raumlufttechnische Berechnungsmethoden ergänzt
- Enthalpie
- Umrechnung absolute zu relativer Luftfeuchte
Preview Features (für ausgewählte Nutzer)
Pfadfindung in Roomix ist für ausgewählte Nutzer in dieser Version ausgerollt worden. Die Pfadfindung beinhaltet unter anderem folgende Funktionen:
- Generierung der Wände über Algorithmus in Roomix
- Automatische Generierung und Platzierung von Bauteilen
- Automatische Verortung über Lastschwerpunkt
- Ermittlung Strichkonzept über definierbare Einflussfaktoren
- Visuelle Darstellung und Exportmöglichkeiten zu Strichkonzept
Version 6.0.45 (HotFix)
Veröffentlichung: KW48 2023
Diese Version enthält unter anderem Fehlerbehebungen und kleinere Optimierungen. Das Update ist eine Ergänzung zur vorherigen Version 6.0.31.
- Das Bearbeiten von Attributen in der aktiven Ausstattungsliste oder das Ändern einer aktiven Ansicht führt zu einem Programm-Absturz, dieser Fehler wurde behoben.
Version 6.0.31
Veröffentlichung: KW45 2023
Folgende Neuerungen wurden mit dieser Version von Roomix Engineering ausgerollt:
- Ergänzende Methode für Attribut-Formeln
- Die ".Join()" Methode bietet die Möglichkeit Attributwerte als Zusammenfassung einer Sammlung darzustellen.
- Als Beispiel können zugewiesene Typen auf dem Raum in einem Attribut zusammengefasst werden und somit der Flächenplan gemäss Zusammenfassung eingefärbt werden.
- Unter "Attribute verwalten" -> "Formel" wurde ein verbesserte Formelbibliothek ergänzt.
- Beim Erstellen von Formeln können Details zu den verfügbaren Formeln als Formelbibliothek eingeblendet werden.
- Weitere Anpassungen für Export und Import von Roomix Dateien.
- Ausstattungslisten, Typenauswahl und Attributauswahl werden nun ebenfalls mit der Roomix Datei exportiert bzw. importiert.
- Kopieren von Instanz-Informationen möglich.
- Basierend auf der aktuell ausgewählten Ansicht können Attributwerte von einer Instanz auf eine andere oder eine Auswahl von Instanzen des selben Typs übertragen werden.
- Verortung von Bauteilen aus einer Ausstattungsliste.
- Es ist nun möglich Instanzen aus einer Ausstattungsliste im Flächenplan zu verorten.
- Erweiterte Fehlermeldung bei Speicherkonflikt.
- Wird einem Nutzer beim Speichern seiner Änderungen die Meldung eines Speicherkonflikts angezeigt, so wird dies mit zusätzlichen Informationen zum Konflikt ergänzt.
- So besteht die Möglichkeit diese Änderungen, welche in Konflikt stehen zu beheben und den Speichervorgang erneut zu starten.
- Summenbildung in der Liste mit der Auswahl "Anzahl" ergänzt.
- Es kann die Anzahl oder eindeutige Anzahl der Instanzen gemäss aktuellem Filter in der Liste sichtbar gemacht werden.
- Schliesslich wurden auch in dieser Version wieder Fehlerbehebungen und Verbesserungen der Nutzerführung in das Tool übernommen.
Version 6.0.24
Veröffentlichung: KW41 2023
In dieser Version von Roomix Engineering wurde der Umgang mit dem Tool noch benutzerfreundlicher gestaltet.
- Geänderte Werte können in der neuen Ansicht "Änderungsverfolgung" unter dem Menureiter "Hilfe" angezeigt werden
- Diverse filter und eine Eingrenzung des Änderungszeitraums erleichtern die Auffindung der Änderungsinformationen.
- Sind die gewünschten Änderungen in der Ansicht angezeigt, können diese mühelos in eine Excel-Datei exportiert werden.
- Der allgemeine Import und Export von Roomix-Dateien wurde verbessert.
- Es können bestehende Attribut-Daten mit dem Import überschrieben werden.
- Dabei ist in vier Kategorien wählbar, welche Informationen in einem Attribut überschrieben werden sollen.
- So können auch in bereits bestehenden Projekt-Ansichten weitere oder angepasste Vorlagen integriert werden.
- Das Hinterlegen von Grundrissen wurde noch einfacher gestaltet.
- Die Navigation im Grundrissplan kann neu mit der rechten Maustaste erfolgen.
- Skalierungs-Punkte werden nur noch mit der linken Maustaste gesetzt.
- Die Navigation im Flächenplan kann ebenfalls mit der rechten Maustaste erfolgen.
- Alle Nutzer werden beim ersten Start der neuen Roomix Version über unsere Datenschutzbestimmungen informiert.
- Abschliessend wurden kleinere Fehler und Darstellungs-Probleme mit dieser Version korrigiert.
Version 6.0.15 (HotFix)
Veröffentlichung: KW35 2023
Diese Version enthält unter anderem Fehlerbehebungen und kleinere Optimierungen. Das Update ist eine Ergänzung zur vorherigen Version 6.0.11.
- Bei geöffneter Ausstattungsliste können die Abhängigkeiten zum angezeigten Flächenplan farblich dargestellt werden.
- Bei Anlagen werden als Beispiel (sofern "Referenzen anzeigen" aktiviert ist) die verknüpften Räume im Flächenplan farblich hervorgehoben.
Version 6.0.11 (Major Release)
Veröffentlichung: KW35 2023
Neuigkeiten
- Mit dieser Version wurden erhebliche Performance-Steigerungen umgesetzt:
- Schnellere Übernahme von Einstellungen in der "Attribute-verwalten" Ansicht.
- Schnellere Berechnung von Attributwerten mit Formel.
- Änderungen an Projekten können neu auch mit Ctrl+S gespeichert werden.
- Die Schaltfläche Speichern ist nach wie vor im Menüband verfügbar.
- Die Darstellung von "Attribute verwalten" und "Ansichten verwalten" wurde überarbeitet:
- Der Eintrag "Attribute auswählen" wurde vom Menüband in "Ansichten verwalten" verschoben.
- Unter "Ansichten verwalten" befindet sich auch die neue Funktion mit der Ausstattungslisten erstellt werden können.
- "Attribute verwalten" hat eine neue Aufteilung der Felder erhalten.
- unter "Attribute verwalten" wurde "Filterfunktion nach Formel" hinzugefügt.
- Ausstattungslisten können zu Ansichten hinzugefügt werden und folgende Funktionen können mit diesen erstellt werden:
- Bei Anlagen kann eine Liste der zugewiesenen Räume generiert werden.
- Mit dieser Liste können pro Raum Ausstattungskomponenten erfasst werden.
- Typenspezifische Formeln können pro Attribut unter "Attribute verwalten" definiert werden:
- Ein Attribut bietet somit die Möglichkeit pro Typ andere Berechnungen vorzunehmen.
- Die Formel kann auf alle Typen, einzelne Typen, oder Gruppen von Typen angewendet werden.
- Das Ganze reduziert die nötige Anzahl von Attributen, welche die selbe Funktion erfüllen sollen.
- Zuweisungsattribute bieten die Möglichkeit nicht nur einen, sondern gleich mehrere Typen auszuwählen:
- Beispielsweise können für Zuweisungen bei Elektroverteilungen sämtlicher Verteilungstypen im Zuweisungsattribut ausgewählt werden.
- Auch hier soll dadurch die Anzahl der benötigten Attribute nochmals reduziert werden.
- In der Liste können über das Tooltip die Beschreibung und URLs zum Attribut angezeigt werden.
bekannte Fehler
- Fehler bei der Datenaktualisierung in neu erstellten Instanzen.
- Eingabe trotz falschem Datentyp möglich.
- Einfärbung der Ausstattungsliste weist noch Diskrepanzen auf.
Version 5.1.1 (Major Release)
Veröffentlichung: KW23 2023
Neuigkeiten
- Projektinformationen können modellspezifisch erfasst werden. Diese werden bei Exporten automatisch ausgefüllt und dienen bei den zuletzt geöffneten Modellen zur besseren Darstellung.
- Die Einstellungsmöglichkeiten von Ansichten wurden erweitert:
- Neben den angezeigten Attributen neu auch die Einfärbung des Flächenplans und die gewählten Zusammenzüge (Summe, Durchschnitt usw.) gespeichert.
- Jedes Attribut kann ansichtsspezifisch schreibgeschützt werden.
- Werte, welche mit einer Formel berechnet werden, können manuell überschrieben werden. Die Zellfarbe ändert sich bei überschriebenen Werten und der berechnete Wert wird als Tooltip angezeigt.
- Roomix Engineering kann jetzt Französisch!
- Bei Zuweisungsattributen kann eingestellt werden, welches Attribut im Dropdown angezeigt wird. Bisher war dies immer das Attribut "Instanzname".
- Zur Strukturierung der Ansichten können neu auch Ordner verwendet werden.
- Eine neue Exportfunktion erlaubt das Erstellen eines Bildes des aktuell dargestellten Flächenplan (PNG), welches in Berichten eingefügt werden kann.
- Diverse Verbesserung des User Interface und der Benutzerfreundlichkeit.
- Attributen können URL hinzugefügt werden, welche zur Dokumentation führen.
Version 4.3.2
Veröffentlichung: KW17 2023
Neuigkeiten
- Elemente wie Anlagen und Bauteile können platziert werden.
- Export- und Importfunktion wurden so verbessert, dass in einem Projekt zwei Modelle erstellt und entsprechend Daten verschoben werden können. Dies kann genutzt werden, wenn Roomix Engineering von mehreren Planungsteams in einem Projekt eingesetzt wird.
- Die Attribut-Auswahl jeder Ansicht wird nach dem Schliessen auf die Standardeinstellung zurückgesetzt. So ist sichergestellt, dass jede:r Nutzer:in immer die aktuelle, voreingestellte Auswahl sieht. Die Standardeinstellung kann geändert werden, indem im Dialog "Attribute auswählen" der Button "Speichern" gewählt wird.
- "Roomix Ausschreibung" kann nicht mehr direkt beim Start geöffnet werden. Die Funktionen sind weiterhin vorhanden und können unter "Datei->Exportieren->Ausschreibung..." aufgerufen werden.
- diverse Verbesserungen der Darstellung und der Bedienung.
- diverse Verbesserungen vom Roomix Viewer.
- Ansichten können nun mit Export/Import in ein neues Modell kopiert werden.
- Schreibgeschützte Attribute werden in "gruppiertes Editieren" nicht mehr angezeigt, weil sie nicht verändert werden können.
Version 4.1.2
Veröffentlichung: KW34 2022
Neuigkeiten
- Attribute können direkt in der Liste verschoben, hinzugefügt und entfernt werden.
- Attribute können fixiert werden, so dass sie in der Liste auch beim scrollen immer links angezeigt werden.
- Das Verhalten von Dropdowns bei Zuweisungsattributen wurde deutlich verbessert.
- Interaktive Flächenpläne werden nun gleich wie das Raumbuch exportiert (Datei->Exportieren->Raumbuch), was die Funktion deutlich intuitiver macht. Damit kann auch genau definiert werden, welche Räume exportiert werden und in welcher Reihenfolge die Attribute angezeigt werden.
- Diverse Verbesserungen am Design und der Benutzerfreundlichkeit:
- Farbe für "leer" wird in der Legende angezeigt
- Die Aufteilung der Funktionen in der Sidebar "Navigieren" wurde verbessert.
- Zuletzt geöffnete Modelle werden beim Programm-Start angezeigt und können direkt gewählt werden.
- Import von Modulen: Beim Erstellen von neuen Roomix-Modellen können vorbereitete Vorlagen effizient und ohne Vorkenntnisse importiert werden.
- Verbesserungen am Roomix Viewer:
- neue Ansicht "Alle" zeigt alle Geschosse
- Die Raumdaten können direkt aus dem Roomix Viewer als .xls-Datei exportiert werden.
- verbesserte Darstellung der Attribut-Einheiten
bekannte Fehler
- Beim Import von Modulen werden die Ansichten nicht berücksichtigt.
- In seltenen Fällen bleiben Instanzen (Zeilen) selektiert, auch wenn dies vom Nutzer nicht gewollt ist. Dies kann dazu führen, dass diese Instanzen unbeabsichtigt über "gruppiertes Editieren" bearbeitet wird. Unbeabsichtigt selektierte Instanzen werden in der Liste blau dargestellt. Sie müssen einmal aktiv angewählt werden, damit der beschriebene Fehler behoben wird.
Version 4.0.9 (Major Release)
Veröffentlichung: KW14 2022
Neuigkeiten
- Anwendungsspezifische Ansichten: Die Auswahl der Attribute und von verschiedenen Filtern wurde bisher nutzerspezifisch gespeichert. Mit der neuen Möglichkeit, Ansichten anwendungsspezifisch zu definieren, kann diese Auswahl für eine bestimmte Aufgabe vordefiniert werden und von allen Nutzer*innen verwendet werden.
- Raumbuch exportieren: Eine neue Funktion erlaubt es, ein Raumbuch direkt aus Roomix zu exportieren. Die dargestellten Attribute können dabei einfach definiert werden und mit Filtern können Räume, die nicht exportiert werden sollen, ausgeschlossen werden.
- Interaktive Flächenpläne exportieren: Bisher wurde Power BI genutzt, um interaktive Flächenpläne für Externe aufzubereiten. Die dargestellten Daten können dabei durch uns nachträglich bearbeitet werden und dienen deshalb nicht als Nachweis. Mit einer neuen Funktion wollen wir die Erstellung von Flächenplänen vereinfachen und die Abgaben so gestalten, dass sie als Nachweisdokument dienen können.
- Verbesserungen der Darstellung: Die Einfärbung des Flächenplans kann nun angepasst werden. Die Einstellungen werden auch für Exporte - Raumbuch und Flächenplan - übernommen, so dass unsere Abgabedokumente besser bearbeitet werden können.
- Verbesserte Auswertung: Verschiedene Möglichkeiten, Räume zu filtern und Zusammenzüge wie Summen oder Anzahl bieten eine schnelle Übersicht über die vorhandenen Daten.
- Ausschreibung generieren: Eine neue Oberfläche ermöglicht es, aus Bauteillisten (z.B. Revit-Auszüge oder 0-Mappen) strukturierte Leistungsverzeichnisse zu machen, welche direkt durch Unternehmer ausgefüllt werden können.
- Grundrisse hinterlegen: Bilder von Grundrissen können neu den Geschossen hinterlegt werden. Dies kann helfen, wenn Informationen von Grundrissplänen bei der Arbeit in Roomix benötigt werden.
Version 3.1.2
Veröffentlichung: 16. Dezember 2021
Neuigkeiten
- Die Darstellung von Einfärbungen wurde verbessert. Es sind mehr Farben zur Verfügung und eine Legende wird eingeblendet.
- In der Spaltenbeschriftung können bei Attributen mit Zahlenwerten (als double oder int definierte Attribute) verschiedene Funktionen wie Summe, Durchschnitt usw. angezeigt werden. Die Funktion bezieht sich immer auf die aktuell in der Raumliste angezeigten Räumen.
- Eine neue Formelfunktion erlaubt es, eine Summe von Werten aus Räumen, die einer Anlage o.ä. zugewiesen sind, zu berechnen. So kann z.B. die Luftmenge einer Lüftungsanlage aufgrund aller ihr zugewiesenen Räume berechnet werden. Neben Summe sind weitere Berechnungen wie Anzahl, Durchschnitt usw. möglich.
- Export von Flächenplan-Grundlagen (topoJson) zur Erstellung von Power BI Dashboards. Automatische Aktualisierung von bestehenden Power BI Dashboards mit neuen Modellständen.
- Verbesserung des Revit-Roomix-Links, u.a. Export einer Änderungsliste beim Erstellen eines neuen Modellstands.
Version 3.0.40
Veröffentlichung: Ende August 2021
Neuigkeiten
- Die Schnittstelle zu Revit wurde grundlegend überarbeitet und mit neuen Funktionen ergänzt. Ein neues Revit Addin ermöglicht die direkte Kommunikation zwischen Roomix Engineering und Revit.
- Attributwerte können damit in beide Richtungen synchronisiert werden.
- Die Attributnamen sind in Roomix Engineering nun deutsch übersetzt. Damit fällt die Zuordnung von Revit- und Roomix-Attributen einfacher.
- Mit dem neuen Addin können neue Modellstände erstellt werden. Dabei werden alle Attributwerte von Räumen, welche bestehen bleiben, aus dem bestehenden Modellstand in den neuen kopiert. Die Planung muss dadurch nur in neuen Räumen angepasst werden.
- Bisher wurden immer alle Attribute der MEP-Räume exportiert, neu werden nur noch gewählte Attribute mit Roomix synchronisiert.
- Die bisherige Funktion Modellparameter exportieren wird durch die neuen Funktionen ersetzt und hat auf Roomix keinen Einfluss mehr.
- Mit der neuen Export- und Importfunktion können Attribute und Typen mit allen Eigenschaften exportiert und importiert werden. Dies ermöglicht, erstellte Formeln und Attribute in verschiedenen Projekten zu nutzen.
Version 3.0.18
Veröffentlichung: 23. März 2021
Neuigkeiten
- Neben Räumen können auch Raumtypen, Anlagen oder Bauteile erfasst werden. Verschiedene Gruppen werden dabei als "Typen" erfasst, wobei Räume ein Typ sind und jeder weitere Typ ergänzt werden kann (Raumtypenkategorien, Anlagenarten usw.). Es können Instanzen von jedem Typ erstellt werden (Beispiel "12.6 WC" ist eine Instanz vom Typ "Raumtyp SIA2024").
- Attribute können als Zuweisungsattribute definiert werden: So können beispielsweise alle Räume mithilfe von einem Zuweisungsattribut einem Raumtyp zugewiesen werden.
- Berechnungen können mit Werten aus anderen Typen gemacht werden, wenn dafür ein Zuweisungsattribut vorhanden ist (Beispiel: Einem Raum ist die Instanz "12.6 WC" vom Typ "Raumtyp SIA2024" zugeteilt. Die Luftmenge, welche in der Instanz "12.6 WC" definiert ist, kann nun direkt im Raum zur Berechnung der benötigten Luftmenge verwendet werden.)
- Ergänzungen bei den Filtern, verschiedene Ansichten und weitere Erweiterungen ermöglichen die Nutzung von den oben beschriebenen Neuerungen.
- Prüfmuster helfen dabei, wenn für ein bestimmtes Attribut die Eingabe klaren Vorgaben folgen muss. Die Definition des Werte-Formats mithilfe von Regex führt zu einer Prüfung der Werte und verhindert, dass neue Werte falsch eingegeben werden.
- Diverse kleine Änderungen, u.a.:
- Geschossfilter mit den Optionen "alle auswählen" und "alle abwählen" ergänzt (Rechtsklick).



